| |
|
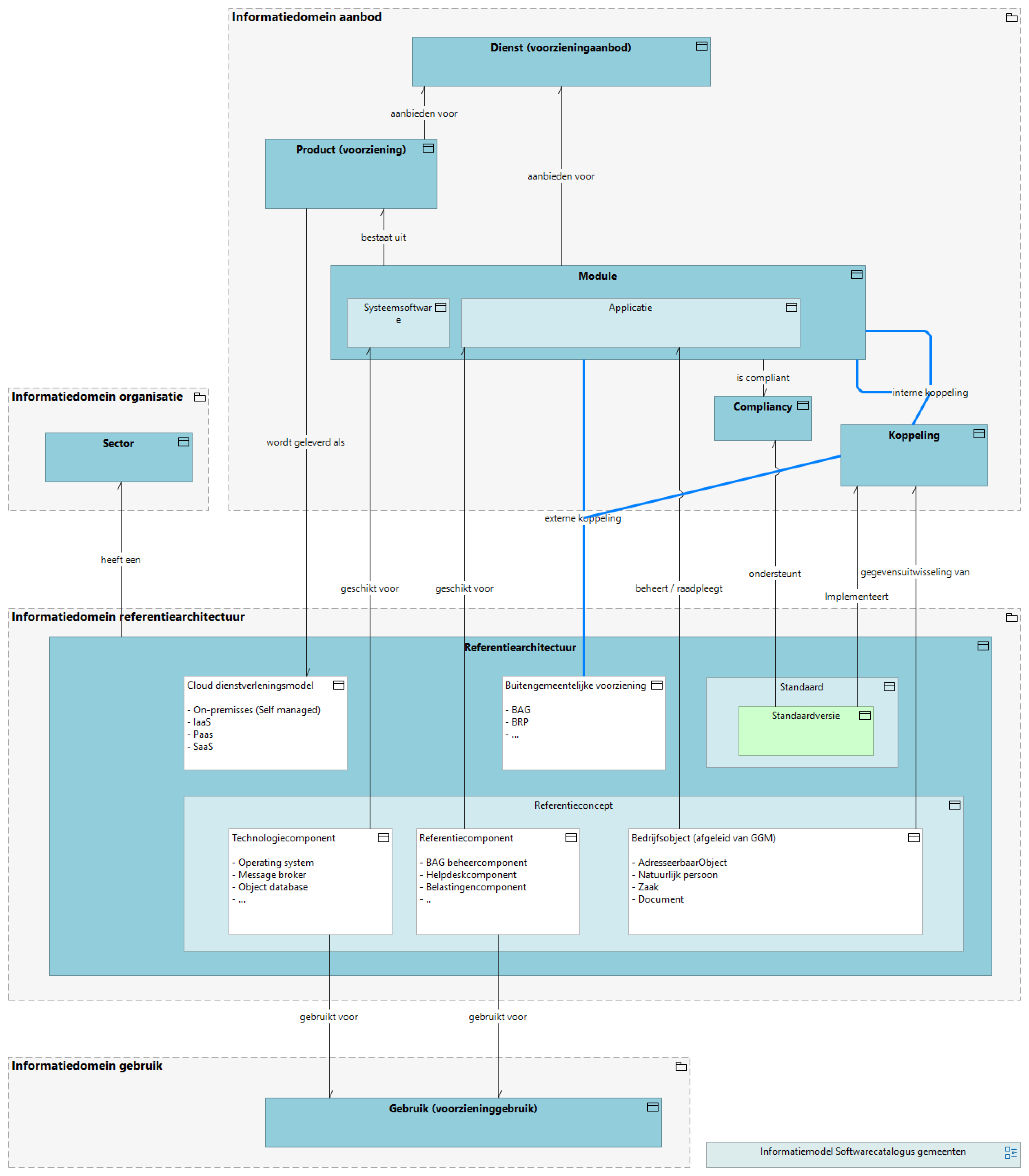
Referentiearchitectuur |
Informatiedomein referentiearchitectuur |
| heeft een |
|
Referentiearchitectuur |
Sector |
| |
|
Standaard |
Referentiearchitectuur |
| |
|
Standaard |
Standaardversie |
| Implementeert |
|
Standaardversie |
Koppeling |
| ondersteunt |
|
Standaardversie |
Compliancy |
| afkomstig uit |
|
Referentieconcept |
Referentiearchitectuur |
| is een |
|
Technologiecomponent |
Referentieconcept |
| geschikt voor |
|
Technologiecomponent |
Systeemsoftware |
| gebruikt voor |
|
Technologiecomponent |
Gebruik (voorzieninggebruik) |
| is een |
|
Referentiecomponent |
Referentieconcept |
| geschikt voor |
|
Referentiecomponent |
Applicatie |
| gebruikt voor |
|
Referentiecomponent |
Gebruik (voorzieninggebruik) |
| is een |
|
Bedrijfsobject (afgeleid van GGM) |
Referentieconcept |
| gegevensuitwisseling van |
|
Bedrijfsobject (afgeleid van GGM) |
Koppeling |
| beheert / raadpleegt |
|
Bedrijfsobject (afgeleid van GGM) |
Applicatie |
| |
|
Cloud dienstverleningsmodel |
Referentiearchitectuur |
| |
|
Buitengemeentelijke voorziening |
Referentiearchitectuur |
| externe koppeling |
|
Buitengemeentelijke voorziening |
Module |
| |
|
Product (voorziening) |
Informatiedomein aanbod |
| aanbieden voor |
|
Product (voorziening) |
Dienst (voorzieningaanbod) |
| wordt geleverd als |
|
Product (voorziening) |
Cloud dienstverleningsmodel |
| |
|
Koppeling |
Informatiedomein aanbod |
| |
|
Koppeling |
externe koppeling |
| |
|
Dienst (voorzieningaanbod) |
Informatiedomein aanbod |
| interne koppeling |
|
Module |
Module |
| |
|
Module |
Informatiedomein aanbod |
| bestaat uit |
|
Module |
Product (voorziening) |
| aanbieden voor |
|
Module |
Dienst (voorzieningaanbod) |
| is compliant |
|
Module |
Compliancy |
| |
|
Systeemsoftware |
Module |
| |
|
Applicatie |
Module |
| |
|
Compliancy |
Informatiedomein aanbod |
| |
|
Gebruik (voorzieninggebruik) |
Informatiedomein gebruik |
| |
|
Sector |
Informatiedomein organisatie |