| |
|
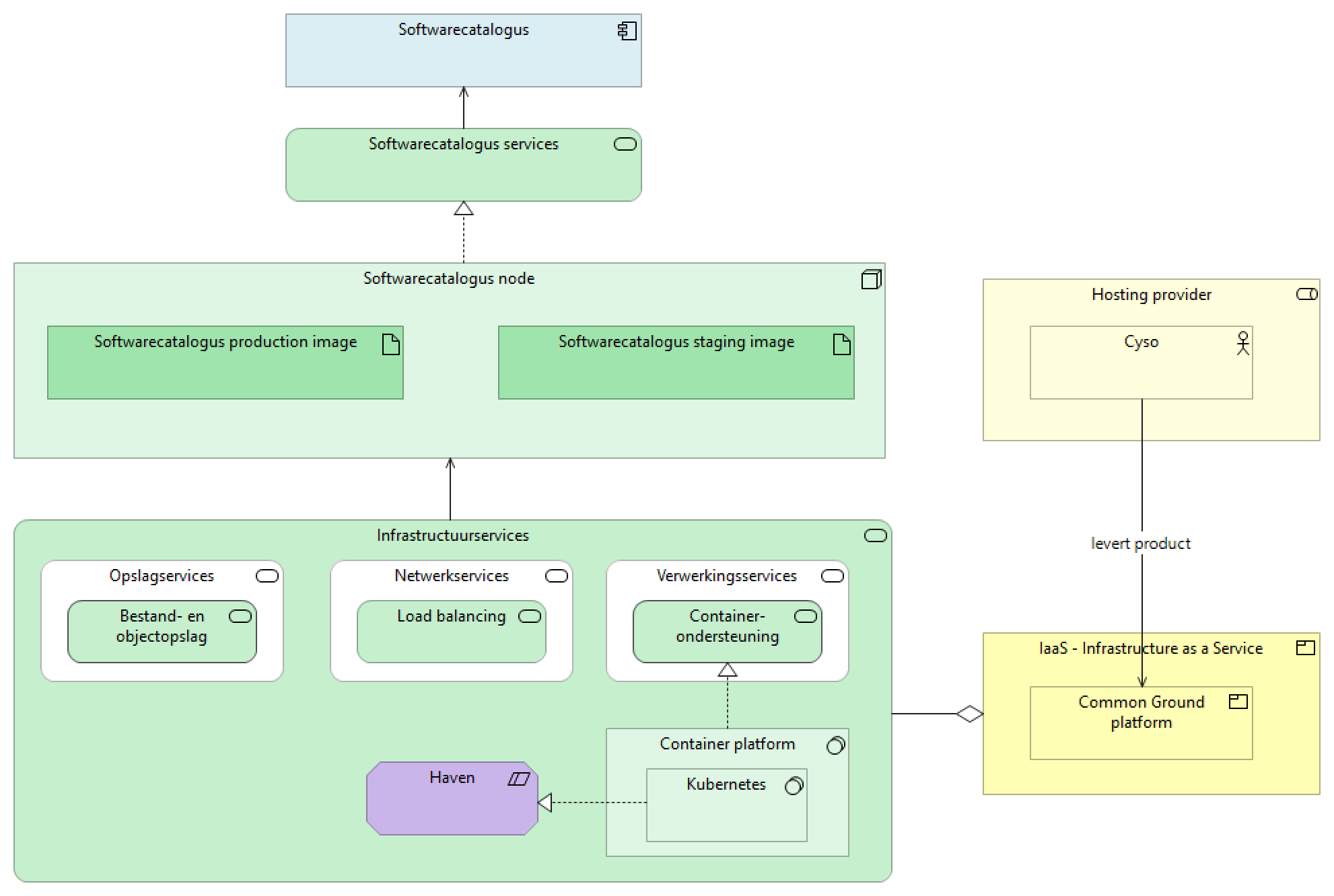
Infrastructuurservices |
Softwarecatalogus node |
| |
|
Container platform |
Container-ondersteuning |
| |
|
Kubernetes |
Haven |
| |
|
Kubernetes |
Container platform |
| |
|
Softwarecatalogus node |
Softwarecatalogus services |
| |
|
Softwarecatalogus node |
Softwarecatalogus production image |
| |
|
Softwarecatalogus node |
Softwarecatalogus staging image |
| |
|
Softwarecatalogus services |
Softwarecatalogus |
| levert product |
|
Cyso |
Common Ground platform |
| |
|
Cyso |
Hosting provider |
| |
|
IaaS - Infrastructure as a Service |
Infrastructuurservices |
| is een |
|
Common Ground platform |
IaaS - Infrastructure as a Service |